FOM Bilimar bazasi

icon picker
14.Загрузка приходных накладных из Excel: сокращение времени на приход, уменьшение человеческого фактора.

🚀 Инструкция по приходу товара в программу F-Apteka через Excel-файл! 📊
С помощью этой подробной инструкции вы научитесь быстро и без ошибок делать приход товаров от поставщиков, используя Excel-накладные. Давайте экономить ваше время и автоматизировать рабочие процессы! ⏰👍

⚠️ Самые важные правила перед началом работы!

Получите правильный файл!
Excel-файл, используемый для прихода, должен быть отправлен вам напрямую от самого поставщика (менеджера, дистрибьютора) через Telegram. В этих файлах содержатся все необходимые данные.
Внимание! Файлы из Didox не подходят!
Не используйте Excel-файлы, скачанные из системы Didox! В таких файлах отсутствуют важные для F-Apteka данные (например, Производитель, Серия, Срок годности), и процесс прихода завершится ошибкой. Если вам отправили файл из Didox, попросите у поставщика оригинальный Excel-вариант через Telegram.

Шаг 1: Откройте программу и перейдите в нужный раздел

Запустите программу F-Apteka.
В верхнем меню программы выберите раздел Приход.
На открывшейся панели инструментов нажмите на самую правую кнопку Загрузить с Excel.
unnamed.png

Шаг 2: Укажите поставщика и тип наценки

Откроется окно Загрузить с XLS. Здесь:
В строке Поставщик выберите из списка нужного поставщика.
В строке Тип наценки выберите СУМОВАЯ. Это поможет правильно рассчитать цены с учётом НДС.
unnamed.png

Шаг 3: Настройте соответствие столбцов (Только в первый раз!)

Это самый важный шаг! Данная настройка выполняется только один раз для каждого поставщика, и программа её запомнит. 🧠
На пустой таблице в середине окна нажмите правой кнопкой мыши и выберите Новые настройки.
unnamed.png
Откроется окно Карточка организации. Теперь откройте ваш Excel-файл и укажите, какие буквы столбцов (A, B, C...) соответствуют нужным полям в F-Apteka:
unnamed.png
Поле в F-Apteka
Описание
Пример столбца в Excel
Наименование
Название товара
C (3)
Производитель
Завод-изготовитель
D (4)
Срок годности
Срок годности товара
G (7)
Серия
Серия товара
H (8)
Кол-во
Количество (штук)
I (9)
Цена прихода
Приходная цена (с НДС)
K (11)
There are no rows in this table
💡 Важно: Структура Excel-файлов у разных поставщиков может отличаться. Поэтому внимательно проверьте, в каком столбце какая информация находится, и затем вносите данные в программу.
unnamed.png
unnamed.png
После указания всех необходимых столбцов, нажмите на значок сохранения (💾) внизу.

Шаг 4: Проверка и загрузка файла

Очистка файла: Перед загрузкой откройте Excel-файл и удалите из него всю лишнюю информацию:
Ненужные строки в самом низу таблицы (например, "Итого", "Сумма").
Лишнюю рекламу или заголовки в таблице.
Исправьте даты в неправильном формате (например, 01.09.0032).
Сохранение: Сохраните очищенный файл на компьютере (например, в папке на Рабочем столе) под понятным для вас названием (например, гранд фарм 2805). 📂
Загрузка: В программе F-Apteka нажмите кнопку Открыть и выберите подготовленный Excel-файл.
unnamed.png
unnamed.png

Шаг 5: Привязка товаров

Программа попытается автоматически сопоставить товары из файла с вашей базой данных. Те, что не распознались, нужно привязать вручную.
Фильтрация: Чтобы увидеть только непривязанные товары, поставьте галочку в чекбоксе Не привязан.
Привязка: Встаньте на пустую ячейку в столбце Справочник и нажмите Enter. Откроется ваш справочник товаров. Найдите и выберите соответствующий товар.
Новый товар: Если этого товара нет в вашей базе, нажмите на пустую ячейку правой кнопкой мыши, выберите Новый и создайте новую карточку товара.
unnamed.png
unnamed.png

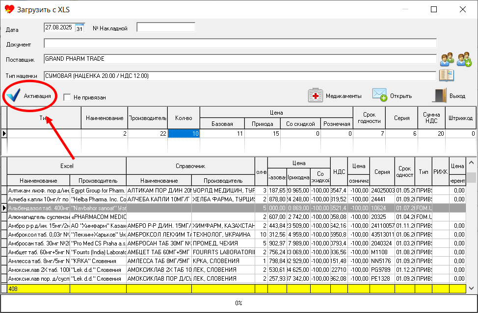
Шаг 6: Финальный контроль и Активация! ✅

unnamed.png

Проверка: Убедитесь, что все товары привязаны. Еще раз просмотрите столбцы Кол-во, Приходная и Розничная.
Сохранение старой цены: Если вы не хотите менять розничную цену на новый товар, а оставить старую, вы можете настроить это в программе (Настройка -> Настройки -> Дополнительные -> Загрузка прихода по старой цене ✅).
Активация: Когда все данные верны, нажмите кнопку Активация. Если остались непривязанные товары, программа предупредит вас. Нажмите Yes, чтобы продолжить.
Теперь все товары перенесутся в окно Приходная накладная. Здесь вы можете провести финальную проверку и завершить приход.
Приход успешно выполнен! 🎉 Ваши товары готовы к продаже!

🧐 Часто встречающиеся проблемы и их решения

Проблема: Возникает ошибка, связанная с "Датой".
Причина: В Excel-файле срок годности указан в неправильном формате (например, 01.09.0032).
Решение: Откройте Excel-файл, вручную исправьте некорректные даты на формат дд.мм.гггг, сохраните файл и загрузите снова.
Проблема: Неправильно отображается название товара или производитель.
Причина: В некоторых Excel-файлах в одной ячейке может быть несколько данных (например, САНОФИ АВЕНТИС - Франция - Франция).
Решение: Откройте Excel-файл, удалите лишние слова и символы, оставив в ячейке только одно значение (например, САНОФИ АВЕНТИС - Франция).
Проблема: В конце списка появляются лишние строки.
Причина: В Excel-файле могли остаться строки с информацией о новых поступлениях или прайс-листы.
Решение: Перед загрузкой удалите все лишние строки и таблицы, которые находятся после основного списка товаров.
Если у вас остались вопросы, обращайтесь в службу технической поддержки: +998(71) 207-08-08 📞
Желаем вам успешной работы!

Share
 
Want to print your doc?
This is not the way.
Try clicking the ⋯ next to your doc name or using a keyboard shortcut (
CtrlP
) instead.