Skip to content
Escritórios
  • Pages
    • Backoffice
      • Reaproveitamentos/Distratos
      • Quitação
      • Cessões de Direitos
        • Board Cessão
      • Mudança de Plano
    • PASSO A PASSO PROCESSOS PJ|VA
      • Workflow - Reaproveitamento
      • Workflow - Cessão de Direitos
      • Workflow - Custa de Honórios
      • Workflow - Quitação/AutorizaçãoEscrituração
      • Workflow - Mudança de Plano
      • icon picker
        Workflow - Emitir taxa de cessão
      • Manutenção de Cessão de Direitos
    • Rascunhos
      • Atendimentos
    • Notify on row update
    • Demarcações

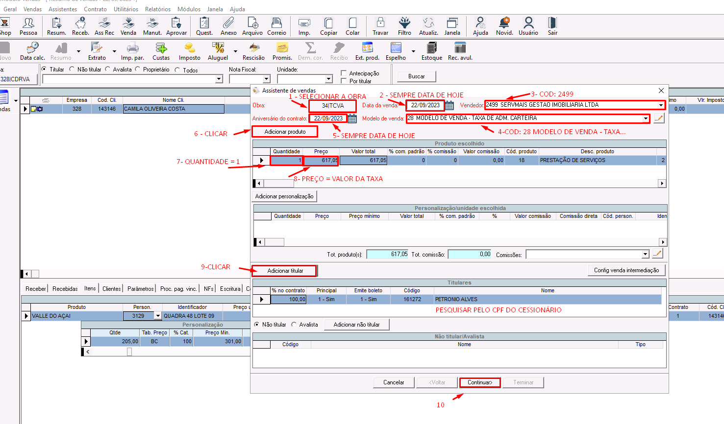
Workflow - Emitir taxa de cessão


Untitled (2).png
Untitled (3).png
Untitled (4).png
Untitled (5).png
Untitled (6).png
 
Want to print your doc?
This is not the way.
Try clicking the ··· in the right corner or using a keyboard shortcut (
CtrlP
) instead.