Gallery
roq
Shop System Knowledge Base
Share
Explore
Commercial Shop Systems

Adobe Commerce

This page reflects our views and assessments. All information is sourced from publicly available information and does not represent the vendor’s official position.
Name
URL
Architecture
Typical scenarios
i
Project Hosting
i
Code-access
i
Gartner Magic Q 23
Adobe Commerce
Hybrid platform, combining an open-code system with micro-SaaS solutions.
No results from filter

Evaluation

⭐ Highlights

Adobe offers many additions as part of their Experience Platform
Adobe offers both, a closed-source commercial and an open-source version of the system.
On-premise hosting is still available

👍 When to use

For shops currently running on older versions of Magento 2 that need an upgrade or managed hosting
For businesses heavily leveraging Adobe’s Experience Cloud Solutions

👎 When to avoid

Due to ongoing architecture changes by Adobe, avoid unless there is a strong reason to use it

Functionality

The underlying Magento 2 is a robust, feature-rich platform for both B2C and B2B use cases.
⚠️ However, as Adobe is adding services on-top, the overall out-of-the-box functionality may be affected or even reduced. We strongly recommend requesting a demo, especially for B2B features, as the official documentation still showcases these on the old Magento 2 storefront rather than the new Adobe Commerce Storefront.

B2C

Adobe Commerce
Basic B2C Features
Search & Filtering
Gift Cards
CMS
OMS
PIM
Multi-Store
Call Center
Configurable Products
Multi-Warehouse
Location-Based Inventory
Multi-Locale
Multi-Currency

B2B

Adobe Commerce
Quotation & Offer Management
Packaging Units
Measurement Units
Approval Workflows
Shopping Lists
Business Units & Organizations
Roles & Permissions
Products-per-Customer
Price-per-Customer
Volume Prices

Marketplace

Adobe Commerce
Merchant Portal
Multi-Merchant

Development approach

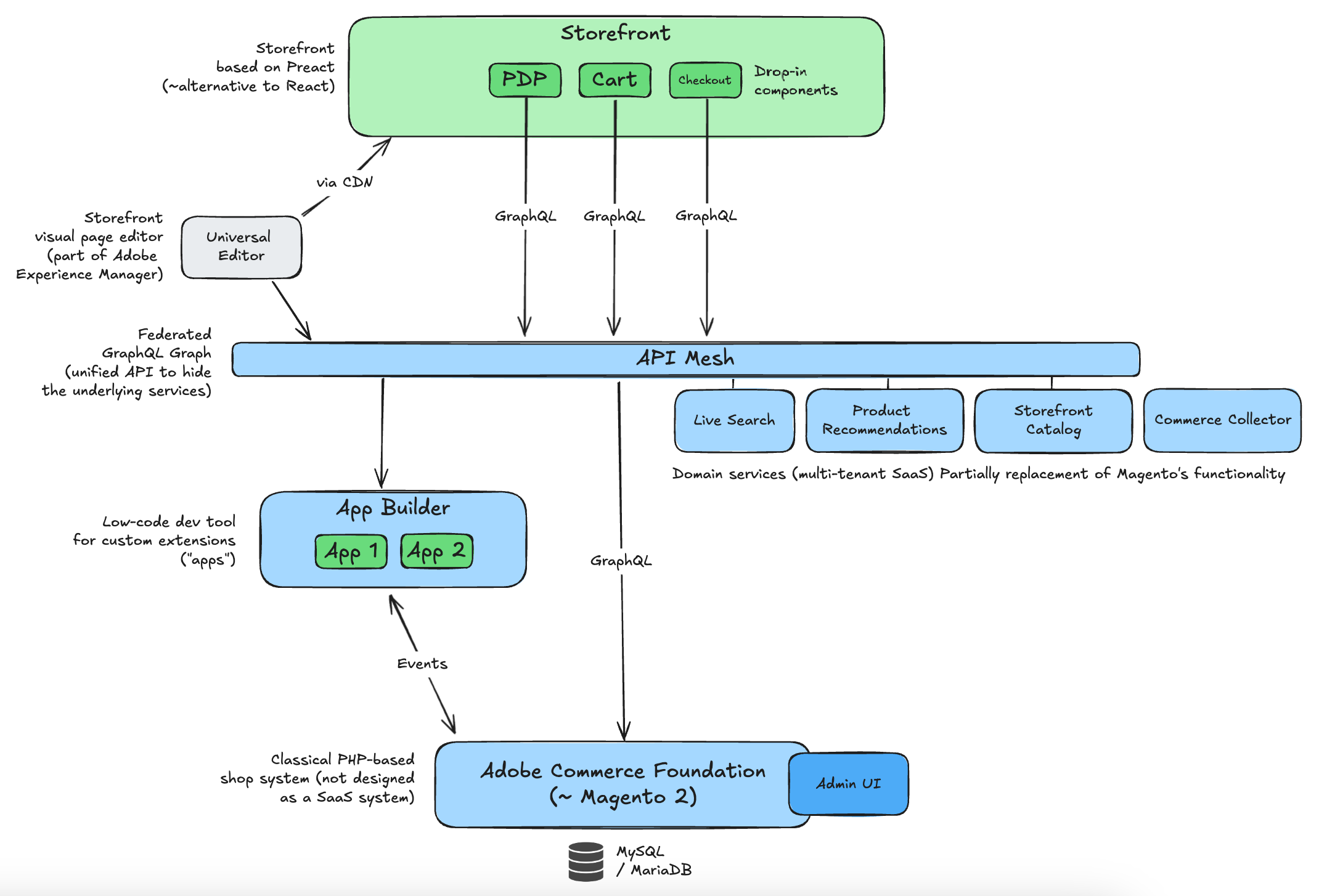
Bird’s eye view

error
The entire architecture is in a state of change, which, in our opinion, causes unnecessary risks and efforts for projects. Alternatively, you may decide to use the open source version of Magento 2 instead
Adobe Commerce is built on Magento 2, the successor to the most popular e-commerce platform of the 2010s.​
Adobe is transitioning its on-premise software, Magento, into a true multi-tenant SaaS application. Currently, it operates as a hybrid model with a managed Magento 2 instance per customer, alongside shared multi-tenant domain services.
Source:
image.png

Development approach

There are multiple approaches to customize a shop based on Adobe Commerce:
The storefront can be adjusted on code-level using the Adobe Commerce Storefront template
New apps can be developed and deployed using Adobe’s low-code solution, App Builder. These Node.js-based apps integrate with the API Mesh and can react to Magento’s events.
Any external software can be integrated via APIs
Developers may be able to extend the PHP-code of the underlying Magento 2 on code-level
⚠️ However, as Adobe Commerce is transitioning into a multi-tenant SaaS platform, this approach isn’t recommended. If source-code access is essential, the open-source version of Magento 2, maintained by Adobe, may be a better fit.

Storefront approach

Adobe Commerce provides a dedicated storefront solution known as the Adobe Commerce Storefront. Unlike other platforms that rely on popular frameworks like Next.js or Nuxt.js, this storefront is built using just Preact, a lightweight and performant alternative to React.
It utilizes a modular architecture with pre-built components (“Dropins”) for core e-commerce functionalities, like product-details-page and cart.
There is an optional extension called Sidekick that enables data loading from Google Drive or SharePoint.
To our knowledge, Adobe's visual page builder, "Universal Editor" (part of Experience Manager, not Adobe Commerce), is not pre-integrated into this storefront.
Demo:
Installation Guide:

image.png

Admin UI

Adobe Commerce is exposing the Admin UI of Magento. While with previous versions of Magento 2, developers were able to make modifications of the source code directly, Adobe introduced a micro-frontend approach, which enables developers to build pages by using the App Builder and then inject them into the Admin UI by using the Admin UI SDK.

image.png

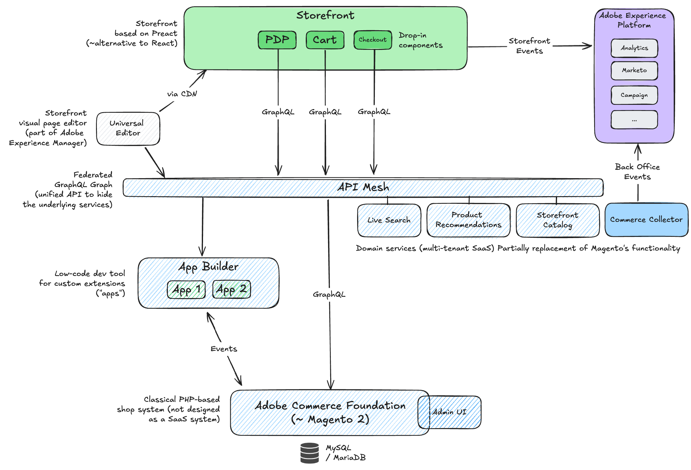
Adobe Experience Platform

This integration ensures that data can be utilized across various Adobe Experience Cloud products, including Adobe Analytics and Adobe Target.
Storefront Events: Track key shopper activities like viewing pages, browsing products, and adding items to the cart. For B2B use cases, it also records interactions with requisition lists.
Back Office Events: Monitor order status updates, including actions such as placing, cancelling, refunding, shipping, or completing an order.
image.png

Hosting options

Developers can decide to either use the fully-managed “Adobe Commerce on cloud infrastructure” offering on AWS or deploy their shop on-premise.
Cloud:
On-prem:

This official picture shows an on-prem installation on AWS
image.png

Case Studies

All information is based on public sources and manually curated. Projects that are completely hidden from the public, are excluded. Contact us to contribute
↪️ You can expand each record to view more detailed information about each case study.
Company
Shop URL
Industry
Type
Shop Description
Medi
Online shops of CEP Sports and ITEM m6 brands
No results from filter

Share
 
Want to print your doc?
This is not the way.
Try clicking the ⋯ next to your doc name or using a keyboard shortcut (
CtrlP
) instead.