Skip to content
Share
Explore

The elements of Android Architecture


image.png
Introduction to Android Application Architecture

Activities and the activity lifecycle - What is an activity?
What is an activity lifecycle?
image.png
Why does a screen have a lifecycle?



megaphone

Let’s use the strategy of positing some structuring questions to provide milestones for to focus on the philosophy of its organization and what programmers need to know.

Here's an outline of 10 questions to help organize our thinking about Android Architecture:


What is Android Architecture and why is understanding it important for developers?
What are the key components of Android Architecture and how do they interact with each other?
Big Nerd p 30 ff


How does the Activity Lifecycle work in Android and what are its implications for app development?

What role does the Fragment play in Android Architecture and how does it contribute to building responsive UIs? .

How are Views and ViewGroups organized in Android and how do they contribute to the overall UI design? .

What is the significance of Intents and how do they facilitate communication between different components of an Android app? .

How does Android's Content Providers facilitate sharing data between apps and how is it integrated into the architecture? .

What role does the Service component play in Android Architecture and how is it utilized for background tasks and long-running operations? .

How does Android's Broadcast Receiver contribute to event-based communication within an app and across the system? .

How does the Android Architecture support the implementation of MVVM (Model-View-ViewModel) and what are the benefits of using this design pattern?


megaphone

Android Architecture refers to the structural design of the Android operating system and the principles that govern the organization of its components.

It encompasses the fundamental building blocks and their interactions that form the foundation of Android app development.

Understanding Android Architecture is crucial for developers for several reasons:
1. Platform Familiarity: Understanding the Android Architecture allows developers to become familiar with the core components and their functionalities, providing them with a solid understanding of how their applications will integrate with the underlying system.
2. Efficient Resource Utilization: Knowledge of the Android Architecture empowers developers to design apps that efficiently utilize system resources such as memory, CPU, and battery, thus optimizing performance and user experience.
3. Compatibility and Consistency:
Android's architecture provides a consistent framework for app development, ensuring compatibility across various devices and versions of the operating system. This understanding is essential for creating apps that work reliably across a broad spectrum of Android devices.
4. Security and Privacy: Familiarity with Android Architecture is vital for addressing security concerns and implementing privacy measures within apps. Understanding the interaction of components such as permissions, content providers, and intents is crucial for building secure applications.
5. Effective Troubleshooting: Developers who grasp Android Architecture concepts are better equipped to troubleshoot and debug their applications. They can analyze app behaviors, understand system interactions, and diagnose issues more effectively.
6. Scalability and Maintainability: Appropriate use of Android Architecture principles allows for the creation of scalable and maintainable apps.
Understanding architectural patterns such as MVVM or MVP helps in building apps that are easier to extend and maintain over time.
7. Performance Optimization:
Knowledge of the Android Architecture enables developers to optimize app performance by leveraging the best practices for component interaction, memory management, and lifecycle management.
Your understanding Android Architecture is crucial for you to be able to optimally apply the documentation and code examples in the Android Developer Library.
This provides the foundational knowledge necessary for efficient and effective app development. It lays the groundwork for building robust, secure, and efficient applications that offer a seamless user experience across the diverse Android ecosystem.

minus

Cataloging the elements of Android Architecture and provide a brief description of each.

1. Core Components:
- **Activities:** Activities represent the presentation layer of an Android application.
They provide a visual interface for users to interact with.
Each screen in an app is typically represented by an Activity.
- Services: Services are background tasks that can perform long-running operations without a user interface. They are used for tasks such as handling network requests, playing music, or processing data in the background.
- Broadcast Receivers: Broadcast Receivers are used to deliver events or messages to the app from the system or other apps.
They are crucial for reacting to system or human events or
(data plumbing between apps) communication between apps.
- Content Providers: Content providers manage access to a structured set of data.
They enable apps to share data and allow data to be stored in a consistent manner.

2. App Resources:
- **Resources (e.g., XML files, images, strings):** These are non-code resources used in Android applications, such as layouts, drawables, strings, and other assets.
They allow for easy customization and localization of apps.

3. Intents and Intent Filters: - **Intents:** Intents are messaging objects used to request an action from another component of the Android system.
They are used to start activities, services, or deliver broadcasts. - Intent Filters:** Intent Filters declare capabilities of components, allowing them to be activated in response to implicit intents.

4. User Interface Components: - **Views and ViewGroups:**
These form the building blocks of an Android user interface.
Views represent UI elements (e.g., buttons, text fields, etc.),
ViewGroups are containers that hold View objects and define their layout properties.

5. Architecture Patterns: Model-View-Controller (MVC):
Although not a built-in component, the MVC pattern is commonly used in Android development.

It separates the presentation layer into three interconnected components, allowing for better organization and maintenance of the codebase.

Understanding and categorizing these elements of Android Architecture is essential for developers, as this informs you about the underlying structure on which Android applications are built.
Each component plays a crucial role in defining the behavior and user experience of the app.


megaphone

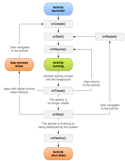
The Activity Lifecycle in Android defines the various states an Activity can transition through during its lifetime, from initialization to destruction.


Understanding the Activity Lifecycle provides insights into managing the user interface, handling interruptions, and optimizing resource usage.


The Activity Lifecycle consists of several distinct states, and developers can override specific methods to execute custom behavior at each stage.


Here's an in-depth look at the Activity Lifecycle and its implications for app development:


1. Creation: When an Activity is launched, it enters the "Created" state.
The onCreate() method is called, allowing developers to perform one-time initialization tasks, such as setting up UI components, retrieving data, or preparing the activity for user interaction.
This phase is pivotal for initializing crucial components and preparing the Activity for display.
2. Start: After onCreate(), the Activity enters the "Started" state when the onStart() method is called.
At this point, the Activity is visible to the user, but not yet in the foreground.
Developers can use this phase to implement logic that should be executed every time the Activity becomes visible, such as registering broadcast receivers or preparing data for display.

3. Resume: When an Activity comes into the foreground, it enters the "Resumed" state, triggering the onResume() method.
This is where the Activity is actively interacting with the user. Developers often use this phase to start animations, acquire exclusive resources, or resume ongoing operations that were paused during the "Paused" state.
This is a critical phase for ensuring a responsive user interface and handling user input.
4. Pause: If another Activity comes into the foreground, or if a system interruption occurs (e.g., phone call, alarm), the current Activity moves to the "Paused" state, executing the onPause() method.
Developers can use this phase to release resources that are no longer needed while the Activity is not visible. It's essential to uphold a balance between releasing resources and maintaining state information for smooth resumption.
5. Stop: When an Activity is no longer visible to the user, it transitions to the "Stopped" state through the onStop() method.
Developers can utilize this phase to release resources that should be accessed sporadically, as well as to prepare for the Activity to be potentially destroyed if the system requires additional resources.
6. Destroy: Finally, when an Activity is no longer needed or the system requires additional resources, it enters the "Destroyed" state, and the onDestroy() method is called. This is where developers conduct final cleanup activities, such as releasing all resources, unregistering listeners, and ensuring a smooth termination of the Activity.



Implications for App Development:

State Management:

A Kotlin application consists of:
Component, Class, Object
State =set of values held by all fields at a point in time.
Understanding the Activity Lifecycle is crucial for maintaining the state of the user interface and data across various stages.
Developers need to manage state transitions effectively to ensure a seamless user experience.
Example: State Transfer between Components:

Resource Management:

Leveraging the Activity Lifecycle enables developers to optimize resource usage, releasing unnecessary resources during the "Paused" and "Stopped" states to enhance app performance and responsiveness.
User Interruptions:
By comprehending the Activity Lifecycle, developers can gracefully handle interruptions, such as incoming calls or system-initiated events, ensuring that the app retains state information and responds appropriately when the user returns to the Activity.

Memory Leaks and Resource Retention:

Properly managing the Activity Lifecycle plays a pivotal role in preventing memory leaks and resource retention, as resources can be appropriately released based on the Activity's current state, thus enhancing app stability and efficiency.

In summary, understanding the Activity Lifecycle is vital for developers to effectively manage the user interface, handle system interruptions, and optimize resource usage within their Android applications. By leveraging the Activity Lifecycle, developers can create responsive, robust, and well-performing apps that offer a seamless user experience across the Android platform.



info

Activities and the Activity Lifecycle:


megaphone

Activities and the Activity Lifecycle in Android with Kotlin

Understanding Activities:

The primary and most common use case of an Activity in Android is to represent a single screen with a user interface, an Activity is not restricted to just that.
In addition to serving as a visible screen with a UI, an Activity can also function as an orchestration and management unit for various user interactions, system events, and UI updates within an Android application.
An Activity in Android is the component that represents a single screen with a user interface.
It serves as the entry point for interacting with the user and handling user interactions.
Activities play a significant role in creating a seamless user experience by managing UI elements, responding to user inputs, and transitioning between different screens within the app.

Key Components and Concepts:

Activity Class:
In Android, an Activity is typically defined as a subclass of the AppCompatActivity class in Kotlin.
Here's an example of a simple Activity class in Kotlin:kotlin
class MainActivity : AppCompatActivity()
{ // Activity code goes here }
Lifecycle Methods:
Activities in Android follow a specific lifecycle, consisting of various callback methods that are called at different stages of the Activity's existence.
Some essential lifecycle methods include
onCreate,
onStart,
onResume,
onPause,
onStop,
onRestart, and
onDestroy.
Here's an example demonstrating the onCreate method in an Activity:
kotlin
override fun onCreate(savedInstanceState: Bundle?)
{ super.onCreate(savedInstanceState)
// Initialize UI elements and setup code }
State Management:
Activities are responsible for managing their state across different lifecycle stages to ensure a smooth user experience.
Developers can save and restore the Activity state using methods like onSaveInstanceState and onRestoreInstanceState.
Here's an example of saving state in an Activity:
kotlin
override fun onSaveInstanceState(outState: Bundle)
{ outState.putString("key", "data to save")
super.onSaveInstanceState(outState) }
Intent and Inter-Activity Communication:
Activities can communicate with each other using Intents, which are message objects used to request an action or pass data between components.

Here's an example of starting a new Activity using an Intent:
val intent = Intent(this, SecondActivity::class.java) startActivity(intent)

Back Stack and Task:
Activities are managed in a back stack, allowing users to navigate back through the previously opened screens using the device's back button.

The Task concept is used to manage the stack of Activities associated with a specific app instance.

References to Components:

Fragments: Fragments are modular UI components that can be combined within an Activity to create dynamic and flexible user interfaces.
Intent: Intents facilitate communication between Activities, Services, and BroadcastReceivers, enabling data transfer and action requests.
Bundle: Bundles are used to pass data between Activities, typically when saving and restoring instance states.

By understanding the Activity lifecycle and effectively utilizing Kotlin features, developers can create robust and interactive Android applications that provide a seamless user experience.

Feel free to explore further resources and delve into official Android documentation to deepen your understanding and mastery of Activities in Android using Kotlin.
An activity is a component?
Yes, in the context of Android development, an Activity is indeed considered a component.
It is a fundamental building block that represents a single screen with a user interface.
Activities play a pivotal role in handling the user interactions, managing UI elements, and transitioning between different screens within an Android application.

In the broader architecture of an Android app, components such as
Activities,
Broadcast Receivers,
Content Providers
are the essential building blocks that work together to create a functional and interactive application.
Each component serves a specific purpose, and an Activity specifically focuses on the user interface and user interaction aspects of the application.
Therefore, an Activity is a core component and a central point of interaction for users when using an Android application.
It encapsulates the UI elements, lifecycle management, and user interaction handling, making it a critical part of the overall app architecture.
Think of the activity as the General Contractor of the Building Project of your Android App Architecture.

Here's a simple Kotlin Android code example to illustrate how an Activity is defined as a component in an Android application:

// MainActivity.kt import android.os.Bundle
/* the Bundle class is used to pass data between Android components and to maintain state information during various application states, such as when an activity is paused or stopped (e.g., during a screen rotation). It acts as a container for a key-value pair data, where the keys are always strings and the values can be various types of data */
import androidx.appcompat.app.AppCompatActivity
class MainActivity : AppCompatActivity() { override fun onCreate(savedInstanceState: Bundle?) { super.onCreate(savedInstanceState) setContentView(R.layout.activity_main)
// Additional initialization or setup code for the Activity can be added here } }
In this example:
We define an Activity called MainActivity by creating a Kotlin class that extends AppCompatActivity, which is a subclass of the Activity class specifically designed to work with the Android Support Library.
Inside the onCreate method, we perform essential initialization tasks such as setting the content view using setContentView to specify the layout that defines the user interface for this Activity.
Additional setup or initialization tasks specific to this Activity can be performed as needed.
This code snippet demonstrates how an Activity is defined as a crucial component in an Android application using Kotlin. The Activity class is a central point for managing the user interface, handling user interactions, and responding to the app's lifecycle events.
Please note that in a real-world application, there would typically be additional code to handle user interactions,
manage state, and
navigate to other activities using intents.
However, this example provides a basic illustration of how an Activity is structured in Kotlin for Android development.

The primary and most common use case of an
Activity in Android is to represent a single screen with a user interface, but an Activity is not restricted to just that.
In addition to serving as a visible screen with a UI, an Activity can also function as an orchestration and management unit for various user interactions, system events, and UI updates within an Android application.
Here are some additional roles and functionalities of an Activity beyond representing a single screen with a user interface:
Orchestration (doing the scheduling of how multiple tasks are executed and in which order) of UI Elements:
An Activity can manage multiple UI elements and fragments to create a more complex and dynamic user interface.
User Interaction Handling: Activities can respond to user inputs, such as touch events, gestures, and system interactions, and execute appropriate actions in response to these.
Lifecycle Management: Activities manage their own lifecycle, including handling transitions between different states, saving and restoring instance state, and responding to system-initiated lifecycle events.
Inter-Activity Communication: Activities can initiate and receive communication with other Activities using Intents, allowing for navigation between different screens and passing data between.
System Integration: Activities can integrate with various system features such as permissions, system notifications, and device hardware components like the camera, sensors, and GPS.
Task and Back Stack Management: Activities are managed as part of a task and can be organized in a back stack, allowing for sequential navigation and maintaining the application's state.
In summary, while the primary role of an Activity is to represent a screen with a user interface, it is an essential and versatile component in Android development that encompasses a wide range of responsibilities beyond just UI presentation.


megaphone

The Role of Fragments in Android Architecture: Understanding Fragments:


A Fragment is a modular and reusable UI component

In Android architecture, a Fragment is a modular and reusable UI component that represents a portion of a user interface.
Fragments are designed to be flexible building blocks that can be combined within an activity to create a dynamic and responsive UI.

They enable developers to create multi-pane layouts, re-usable UI components, and adapt to various screen sizes and orientations.

Contribution to Building Responsive UIs:

Fragments play a crucial role in building responsive UIs by offering the following contributions:
Adaptability to Different Screen Sizes: Fragments allow developers to create UIs that can adapt across different screen sizes and device form factors. By utilizing fragments, developers can optimize UI layouts for both phones and tablets, as well as for landscape and portrait orientations.
Modularity and Reusability: Fragments promote modularity and reusability of UI components. This allows developers to build UI elements that can be easily combined and reconfigured across different activities, enhancing code reusability and maintainability.
Multi-Pane Layouts: Fragments enable the creation of multi-pane layouts, where different UI components can coexist on the same screen. This is particularly useful for apps running on larger screens, such as tablets, where multiple UI elements can be displayed simultaneously.
Dynamic (programmably mutable) UI Composition: Fragments provide a flexible approach to dynamically compose UIs at runtime. This allows for dynamic addition, removal, or replacement of UI components within an activity, providing a more fluid and interactive user experience.
Lifecycle Management:
Fragments have their own lifecycle, which is closely tied to the lifecycle of the hosting activity.
This allows for improved management and coordination of UI components, as well as handling configuration changes and state preservation seamlessly.

More about fragments:
See this lab book:

Kotlin Android Code Example:

Here's an example of how a Fragment is defined in Kotlin and incorporated into an Activity:
// MyFragment.kt import android.os.Bundle import androidx.fragment.app.Fragment import android.view.LayoutInflater import android.view.View import android.view.ViewGroup
class MyFragment : Fragment() { override fun onCreateView(inflater: LayoutInflater, container: ViewGroup?, savedInstanceState: Bundle?): View? {
// Inflate the layout for this fragment return inflater.inflate(R.layout.my_fragment_layout, container, false) } }
In this example, a MyFragment class is defined as a subclass of Fragment.
The onCreateView method is overridden to inflate the fragment's layout.
This Fragment can then be incorporated into an activity's layout. (inserted into the specified portion of the master R.layout)


By leveraging the modularity, adaptability, and lifecycle management provided by Fragments, developers can build responsive and versatile UIs that cater to a wide range of device configurations and user interactions.
This approach facilitates the development of engaging and user-friendly apps across various Android devices and screen sizes.


info

Organizing Views and ViewGroups in Android for UI Design


Understanding Views and ViewGroups: In Android, Views are the fundamental UI components that represent interactive elements such as buttons, text fields, images, and more.

ViewGroups, on the other hand, are specialized Views that can contain other Views (including other ViewGroups).

ViewGroup subclasses, like LinearLayout, RelativeLayout, ConstraintLayout, etc., provide layout structures to organize and position child Views within the user interface.

#### Contributions to Overall UI Design: Views and ViewGroups play a vital role in organizing UI elements and contribute significantly to the overall UI design in the following ways:
1. **Layout Hierarchy:**
Views and ViewGroups are organized in a hierarchical structure to define the visual arrangement of UI components.
This hierarchical structure allows developers to nest Views within ViewGroups, creating complex and visually appealing layouts.
2. **Positioning and Alignment:** ViewGroups provide layout parameters and rules that facilitate the positioning and alignment of Views within the UI. Developers can specify how Views should be positioned relative to each other or the parent ViewGroup, ensuring a consistent and visually pleasing layout design.
3. **Responsive Design:** Views and ViewGroups enable developers to create responsive UI designs that adapt to different screen sizes and orientations. By utilizing flexible layout containers like ConstraintLayout or LinearLayout coupled with proper View positioning, UI elements can adjust dynamically to fit various screen configurations.
4. **Optimizing Screen Real Estate:** Efficient use of Views and ViewGroups allows developers to optimize screen real estate by arranging UI elements in a compact and logical manner. This helps in improving the user experience by presenting information in a clear and organized way, reducing clutter and enhancing usability.
5. **Event Handling:** Views can respond to user interactions through event handling mechanisms like onClick listeners.
By organizing Views and ViewGroups effectively, developers can define intuitive interactions and user flows, enhancing the overall usability and functionality of the app.

Kotlin Android Code Example:

Here's an illustrative example demonstrating how Views and ViewGroups are organized in Android using a ConstraintLayout and TextView:
```kotlin // MainActivity.kt import android.os.Bundle import androidx.appcompat.app.AppCompatActivity import kotlinx.android.synthetic.main.activity_main.*
class MainActivity :() { override fun onCreate(savedInstanceState: Bundle?) { super.onCreate(savedInstanceState) setContentView(R.layout.activity_main)
val constraintLayout = findViewById(R.id.constraintLayout) val textView = TextView(this) textView.text = "Hello, Views and ViewGroups!" // Add TextView to ConstraintLayout val params = ConstraintLayout.LayoutParams( ConstraintLayout.LayoutParams.WRAP_CONTENT, ConstraintLayout.LayoutParams.WRAP_CONTENT ) textView.layoutParams = params constraintLayout.addView(textView) } } ```
In this example, a TextView is dynamically created and added to a ConstraintLayout in an Activity programmatically.
The ConstraintLayout acts as a ViewGroup that organizes the TextView within the layout.
This demonstrates how Views can be dynamically added to ViewGroups to create dynamic and interactive UI designs.
By understanding how Views and ViewGroups are organized and utilized in Android UI design, developers can create visually appealing, responsive, and user-friendly interfaces. Properly structuring UI components using Views and ViewGroups enables developers to build layouts that effectively convey information, optimize space, and enhance the overall user experience of the application.


megaphone

The Significance of Intents in Android Communication

Understanding Intents: A mechanism for

enabling communication and coordination between various components of an Android app
In the context of Android development, an Intent is an essential structure that facilitates communication and coordination between different components of an application. Intents serve as a message-passing mechanism used to request an action or to specify the type of activity to start. They enable various components such as activities, services, and broadcast receivers to interact with each other, enabling seamless transitions and data exchange within the app.

Facilitating Communication Between Different Components:

Intents play a crucial role in facilitating communication between different components of an Android app, and their significance can be understood through the following aspects:
Activity Navigation: Intents are commonly used to navigate between activities within an app. By specifying an Intent to start a particular activity, developers can transition the user from one screen to another based on user interactions, system events, or application logic.
Data Transfer: Intents allow for the passing of data between different components. By including extras such as strings, integers, or custom Parcelable objects within an Intent, components can efficiently exchange data, enabling seamless communication and information flow within the app.
Implicit and Explicit Intents: Intents can be used either explicitly to target a specific component within the app or implicitly to request an action to be performed by any capable component in the system. This provides flexibility and reusability, enabling the app to interact with various system components or third-party applications.
Service Interaction: Intents are also used to start services or trigger background operations within an app. By sending an Intent to start a service, developers can initiate long-running background tasks or handle asynchronous processing without affecting the user interface.
Broadcasting Events: Intents are used to broadcast system or application events to interested components. Broadcast receivers can register to receive and react to specific Intent-based events, enabling the app to respond to system-wide actions, such as connectivity changes or battery status.

Kotlin Android Code Example:

Here's an illustrative example demonstrating how an Intent can be used to navigate from one activity to another in an Android app:
// MainActivity.kt import android.content.Intent import android.os.Bundle import androidx.appcompat.app.AppCompatActivity . . class MainActivity :() { override fun onCreate(savedInstanceState: Bundle?) { super.onCreate(savedInstanceState) setContentView(R.layout.activity_main)
// Example of navigating to another activity using an Intent button.setOnClickListener { val intent = Intent(this, SecondActivity::class.java) startActivity(intent) } } }
In this example, clicking a button triggers the creation of an Intent to start a new activity (SecondActivity).
This demonstrates how Intents are utilized to initiate interactivity between different components within the app.

Intents serve as a fundamental mechanism for enabling communication and coordination between various components of an Android app. By utilizing Intents, developers can seamlessly navigate between activities, share data, initiate background services, and broadcast events, enhancing the functionality and user experience of the application. The flexibility and versatility of Intents are central to creating dynamic and interactive Android applications.


minus

### Facilitating Data Sharing with Android's Content Providers

#### Understanding Content Providers: In the Android platform, a Content Provider is a critical component that enables apps to share data with other apps securely. It provides a consistent interface for accessing and managing structured data, allowing apps to share data and perform operations such as query, insert, update, and delete. Content Providers are a crucial part of Android's overall architecture for enabling secure and controlled access to app data.
#### Facilitating Data Sharing Between Apps: The significance of Content Providers in facilitating data sharing between apps can be understood through the following aspects:
1. **Encapsulation of Data:** Content Providers encapsulate access to a specific data set or database, ensuring that the data is accessed in a controlled and secure manner. This allows apps to expose their data to other apps while maintaining data integrity and security.
2. **Standardized Data Access:** Content Providers provide a standardized way for apps to query and manipulate shared data. This enables apps to access data from other apps using consistent and documented APIs, promoting interoperability across different applications.
3. **Data Permissions and Security:** Content Providers allow apps to define granular permissions for accessing their data, ensuring that only authorized apps can read or modify the shared data. This helps in maintaining data privacy and security, preventing unauthorized access from other apps.
4. **Integration with Cursors and Loaders:** Content Providers work seamlessly with Cursors and Loaders, enabling efficient retrieval and display of data within an app's UI. This integration facilitates the proper management and presentation of shared data to the app's users.
5. **Content URI Mapping:** Content Providers use content URIs to uniquely identify the data they manage. By defining and mapping content URIs, apps can access and manipulate specific data sets provided by Content Providers in a consistent and predictable manner.
#### Best Practices and Kotlin Android Code Example: When working with Content Providers, it's essential to follow best practices to ensure seamless integration into the app's architecture. Here's a Kotlin Android code example illustrating the implementation of a simple Content Provider:
```kotlin // ExampleProvider.kt class ExampleProvider : ContentProvider() { override fun onCreate(): Boolean { return true }
override fun query(uri: Uri, projection: Array, selection: String?, selectionArgs: Array?, sortOrder: String?): Cursor? { // Perform the query and return a Cursor }
override fun getType(uri: Uri): String? { // Return the MIME type of the data }
override fun insert(uri: Uri, values: ContentValues?): Uri? { // Perform the insertion and return the new URI }
override fun delete(uri: Uri, selection: String?, selectionArgs: Array?): Int { // Perform the deletion and return the number of rows affected }
override fun update(uri: Uri, values: ContentValues?, selection: String?, selectionArgs: Array?): Int { // Perform the update and return the number of rows affected } } ```
In this example, a sample Content Provider is defined and includes methods for querying, data type retrieval, insertion, deletion, and updating. It's crucial to implement these methods efficiently and securely, handling data access and manipulation appropriately to ensure a consistent and reliable sharing mechanism.
#### Conclusion: Content Providers play a vital role in enabling secure and controlled data sharing between apps in the Android ecosystem. By following best practices and effectively integrating Content Providers into the app's architecture, developers can ensure the seamless and standardized access to shared data, promoting interoperability and enhancing the overall user experience across different apps.


info

The Role of Service Component in Android Architecture

Understanding Services: In Android architecture, a Service is a fundamental component that performs long-running operations in the background without a user interface.

Services facilitate the execution of tasks that continue even when the app is not in the foreground, allowing for functionalities such as background music playback, network operations, or sensor monitoring. Services are essential for optimizing resource usage and delivering a smooth user experience, while ensuring that essential operations are carried out independently of the app's current state.

Role in Android Architecture: ​The significance of the Service component in Android architecture can be elucidated through the following aspects:
1. **Background Task Execution:** Services are utilized to execute tasks, processes, or operations that should continue running in the background, even if the user switches to a different app or the screen is turned off. This ensures that critical functionalities, such as syncing data, fetching updates, or monitoring events, are consistently performed without disrupting the app's user interface.
2. **Decoupling Long-Running Operations:** Services decouple long-running or resource-intensive operations from the app's main thread, preventing performance degradation or unresponsiveness of the UI. By offloading such tasks to a Service, the app can maintain responsiveness and fluidity while complex operations are handled behind the scenes.
3. **Foreground Service Capabilities:** In addition to background operations, Services can also be utilized to create Foreground Services, which play an active role in the user interface. Foreground Services display a persistent notification to keep users informed about ongoing background tasks, such as file downloads, music playback, or GPS tracking, ensuring that these tasks are given priority and visibility.
4. **Inter-Component Communication:** Services can serve as a means for inter-component communication, allowing activities, fragments, or other app components to interact with long-running operations through binding or messaging mechanisms. This enables efficient coordination and data exchange between the Service and other app components.
5. **Resource Management and Optimization:** Services play a crucial role in managing system resources efficiently by allowing apps to release resources when they are no longer needed. For instance, a Service can coordinate the release of audio playback resources when music playback is paused or stopped, ensuring optimal resource utilization.
#### Best Practices and Kotlin Android Code Example: When leveraging the Service component for long-running operations, adhering to best practices is imperative to ensure optimized resource usage and smooth execution. Here's a Kotlin Android code snippet demonstrating the implementation of a simple background Service:
```kotlin // ExampleService.kt import android.app.Service import android.content.Intent import android.os.IBinder
class ExampleService : Service() { override fun onBind(intent: Intent): IBinder? { return null }
override fun onStartCommand(intent: Intent, flags: Int, startId: Int): Int { // Perform long-running operation or background task here return START_STICKY }
override fun onDestroy() { super.onDestroy() // Clean up resources or tasks when the Service is stopped } } ```
In this example, the `ExampleService` class extends the `Service` class and overrides the `onStartCommand` method to handle the long-running operation. It's essential to implement the necessary logic for background tasks and resource management within the Service.
### Conclusion: The Service component is pivotal in Android architecture for executing background tasks and long-running operations, ensuring that essential functionalities are performed seamlessly without hindering the user experience. By following best practices and effectively leveraging Services, developers can optimize resource utilization, manage background tasks efficiently, and maintain the responsiveness and stability of the app across diverse usage scenarios.

Want to print your doc?
This is not the way.
Try clicking the ··· in the right corner or using a keyboard shortcut (
CtrlP
) instead.