Skip to content

Relevance experiment

Screenshot 2024-07-12 at 12.45.48 PM.png

Detailed experiment reads across Programs and real estates combined


HVF experiment reads -


Variants
Control_1: No HVFs shown for all real estates
Control_2: Old model HVFs shown for all real estates
Test_CLP: New model HVFs shown for CLP
Test_Search: New model HVFs shown for Search
Test_Collections: New model HVFs shown for Collections
Test_all: New model HVFs shown for all three real estates
Updates
O/Vi and GMV/Vi are not yet significant.
NMV/Vi and Net_orders/Vi are yet to mature
Observations
With old model as the control variant
Orders per views have improved by 0.2% for the Test_all variant, whereas Views per visitor have dropped by 0.33% leading to a drop of 0.13% in Orders per visitor. Users ordering more but viewing less catalogs could be a possible reason for this trend.
The Test_CLP variant showed a drop in all the funnel metrics.
Orders per visitor and GMV per visitor for gold products have shown improvement against both control variants
Views per visitor for mall products has increased against both control variants
Next steps
Team to debug reason for -
Low V/Vi - Understanding the real estates and the label values driving this - Could highlight the filter values where results are very off
Low numbers for CLP - Isolating most affected CLPs and understanding if conversion is lagging for certain filter label values, like high usage of Mall / Gold / smartcoins

Metrics -

Platform funnel metrics -
Old model as control
Old model as control
test_variants
O/V
V/Vi
O/Vi
GMV/Vi
Net_orders_Vi
NMV/Vi
Net AOV
Control_2
0.02%
0.02%
0.04%
0.05%
0.01%
-0.08%
-0.10%
Test_CLP
-0.04%
-0.10%
-0.14%
-0.02%
-0.15%
-0.14%
0.01%
Test_Collections
-0.08%
-0.07%
-0.15%
-0.10%
-0.21%
-0.29%
-0.08%
Test_Search
0.00%
-0.11%
-0.11%
0.04%
-0.10%
-0.08%
0.02%
Test_all
0.15%
-0.32%
-0.17%
-0.10%
-0.18%
-0.13%
0.04%
There are no rows in this table

No HVF as control
No HVF as control
test_variants
O/V
V/Vi
O/Vi
GMV/Vi
Net_orders/Vi
NMV/Vi
Net AOV
Control_1
-0.02%
-0.02%
-0.04%
-0.05%
-0.01%
0.08%
0.10%
Test_CLP
-0.05%
-0.12%
-0.18%
-0.07%
-0.16%
-0.06%
0.10%
Test_Collections
-0.10%
-0.09%
-0.19%
-0.14%
-0.23%
-0.21%
0.02%
Test_Search
-0.02%
-0.13%
-0.14%
-0.01%
-0.11%
0.00%
0.11%
Test_all
0.13%
-0.34%
-0.21%
-0.15%
-0.19%
-0.05%
0.14%
There are no rows in this table
Programs funnel metrics
Gold
Screenshot 2024-07-09 at 1.33.27 PM.png
Mall
Screenshot 2024-07-10 at 3.30.59 PM.png

RE specific funnel metrics
1. CLP
Screenshot 2024-07-10 at 3.41.46 PM.png
2. Search
Screenshot 2024-07-10 at 3.43.32 PM.png
3. Collections
Screenshot 2024-07-10 at 3.44.39 PM.png

RE wise V/Vi comparison
Screenshot 2024-07-08 at 7.11.20 PM.png

Total filter usage on Platform
Screenshot 2024-07-10 at 2.14.09 PM.png
HVF usage on Platform
Screenshot 2024-07-10 at 2.15.19 PM.png

HVF views - Position wise
Screenshot 2024-07-10 at 3.33.21 PM.png

Screenshot 2024-07-08 at 2.01.42 PM.png

HVF CTR - Position Wise
Screenshot 2024-07-10 at 3.34.08 PM.png

HVF CTR - Label Wise
Screenshot 2024-07-10 at 3.32.19 PM.png
HVF v1 was launched across REs on Jun 26th.
The experiment led to Platform O/V improvement of 0.18%, but this was offset by a V/Vi drop of 0.31%, leading to a negative impact on orders per visitor.
For Gold, views have considerably improved whereas orders / view have dropped leading to a net positive impact on orders / visitors. NMV jump was limited due to low CTRs for the construct.
Metric cut
O/V
V/Vi
O/Vi
GMV/Vi
NMV/Vi
Platform
+0.15%
-0.32%
-0.17%
-0.1%
-0.13%
Gold
-1.25%
1.72%
0.45%
+0.8%
+2.35%
There are no rows in this table
Next Steps:
Relaunch the experiment with updated models to limit filters with poor engagement/scroll depth affecting V/Vi, Current model only ranks basis historical filter usage. Estimated launch : 3rd week of Jul
Other launches on improved HVFs accessibility and usability to improve net CTR. ETA 2nd week of Aug
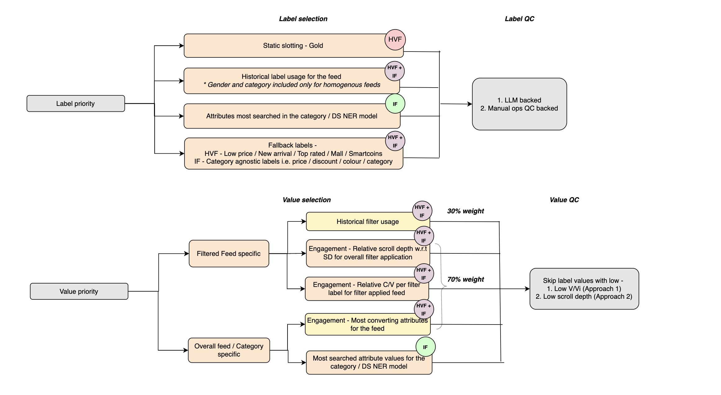
Screenshot 2024-07-18 at 12.00.34 PM.png

Want to print your doc?
This is not the way.
Try clicking the ··· in the right corner or using a keyboard shortcut (
CtrlP
) instead.