Skip to content

Outside IN

User research and/or User Calling (Primary research)

Issue of Awareness Among Suppliers (On Brand Selling Branded Items)
23 out of 55 suppliers who wanted to sell branded items were not aware of brand approval guidelines and process on Meesho
75% of the suppliers who do brand infringement (Upload Brand Fakes) stop after 2 rounds of Brand Deactivation and communication, indicating a high percentage of supplier are not aware of Brand Upload restriction at catalog upload stage but stop as soon as they get educated about the process
“Meesho blocks all catalogs repeatedly. Causing lots of loss to business” - Open rate for emails are very low amongst supplier where we communicate sellers about their listing deactivation. Such suppliers are not aware on why exactly their catalogs are getting deactivated and what are the next steps or how they can avoid this deactivation
10 out of 17 suppliers who wanted to sell branded items or have tried selling branded items in past on Meesho were not aware that Brand authorisation needs to be submitted before uploading any branded products.
Clarity on Brand Authorisation guideline - 40% (22) of the respondents complained that guidelines and process for getting Brand Approval is not clear

Data Analytics (L0 & L1 Data insights)

Nature of Isolation and Identifiable characteristics

Overall method of identification and isolation of restricted product categories
Screenshot 2023-01-09 at 11.20.08 AM.png

Method of Identification - Input parameter based on which a person can determine the unrestricted class of the property with high confidence
Method of Isolation - Input parameter based on which various DS and manual processes identify and isolate product which have a high probability of coming under restricted category of products.

Unauthorised/Fakes on Platform - Sizing (Volume Leaked)

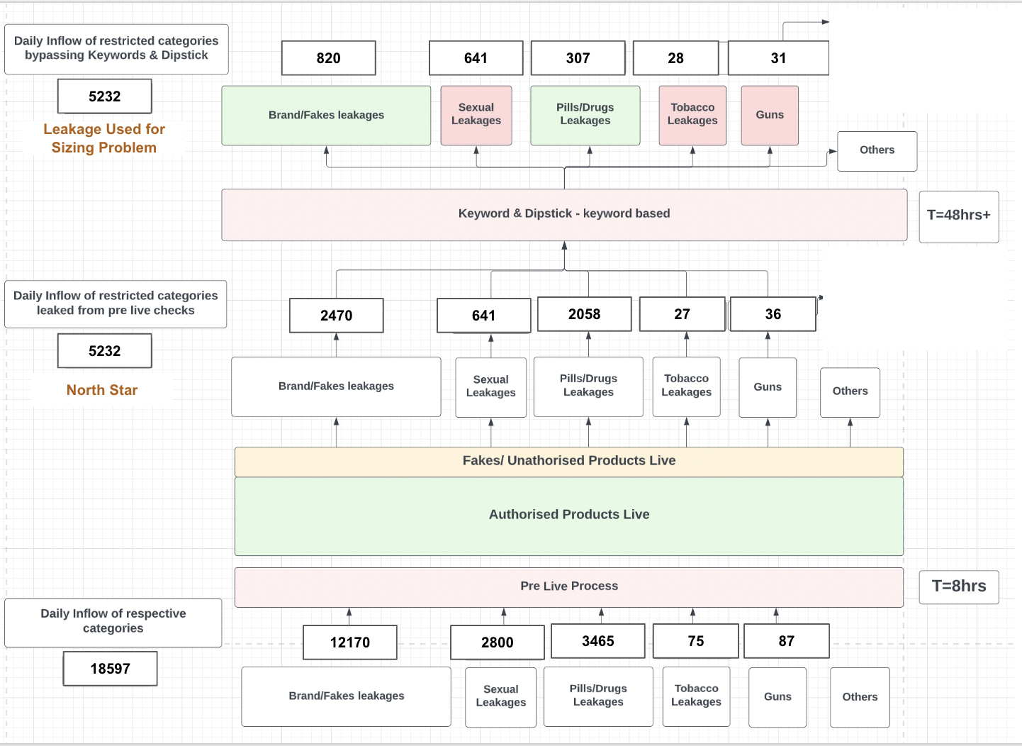
Final Leakage of unauthorised or brand/fake is accounted here post the Keyword & Dipstick process which is the last stage of Post Live QC process in the entire stream of Quality Check process for catalogs.
Objective of the Keyword & Dipstick Process -
Currently, all the Tier-1, Blacklisted brands & Unauthorised are predicted by the DS model. The keyword analysis comes into action In order to identify the leakages that happened from the DS Model. The process is strictly based on keyword based filtering through system (Keyword process) and searching via platform (dipstick) to identify restricted classes of products.
Overview of leakages happen through Pre and Post Live Process
Screenshot 2023-01-26 at 11.52.52 AM.png
Methodology - We have defined a hold out group of 5% on total inflow where brand DS model predictions were blank, on this hold out group manual QC was done for all products to identify cases where DS model has missed predicting any brand or unauthorised classes. The 5% inflow is chosen randomly across relevant SSCAT so as to get a random but equal distribution of sscats resembling the actual inflow. Leakages on 5% inflow is extrapolated to total inflow to identify total misses per week/day by the DS model. The combined set of Leakages and correctly flagged products by DS is considered as true total of all products corresponding to respective unauthorised/Brand/Fakes categories.
Working
Working , Source Data
Highlights
Pre Live volume of Brand/Unauthorised/Fakes on the platform on DoD basis is nearly ~21,000
Pre Live processes identifies ~16550 products which are potential Brand/Fakes/Unauthorised (78% efficient)
In terms of volume Brand/Brand Fakes is highest is leaked entity (3000).
In terms of % volume pills & drugs remain unidentified after pre live process (52% of the potential pills and drugs volume gets leaked from pre live process)
Keyword & Dipstick further brings this volume down to ~1900 (Combined Pre & Post live efficiency ~90%)
Keyword analysis is effective on categories of products which can be easily isolated by searching right set if keywords on the platform for example - Brand/Fakes, Pills and Drugs. Post Keyword & Dipstick Process following reduction in unauthorised classes is observed on the platform
Brand/Fakes - Comes down to 3% from 19%
Pills/Drugs - Comes down to 8% from 52%
Sexual products, Guns and Tobacco - These classes tend to get delisted based on image input, Keyword & Dipstick process does not yield any significant collection of leakages from DS models.
Currently there is no image based restricted/unauthorised catalog isolation process used in Post Live QC process. The primary method of searching for unauthorised or fake classes is through keyword.

Unauthorised/Fakes on Platform - Sizing (Scaling Speed & Real Estate)

We have analysed different classes of restricted categories based upon days it takes for them to reach certain views cap - 1, 1000, 1500 and so on. The sooner a category starts receiving views higher the chance of it coming under scrutiny and hindering platform experience.
Given Below a graph explaining time taken by different categories to reach certain views milestone
image.png
Screenshot 2023-01-08 at 1.43.43 PM.png

Highlights
Brand/ Brand Fakes scale fastest than any other restricted category on the platform. Reaches almost 5k view cap in under 3 days.
1st view Avg. time - 1.4 days, 500 views Avg. time - 2.2 days, 2000 views Avg. time - 2.2 days - 2.42 days, 5k views Avg. time - 2.65 days.
1st view takes time (Because of delayed Go Live) but subsequent views milestone are breached at a very high rate.
Pills & Drugs - It takes more time for this category to receive 1st view but scales faster thereafter as compared to other restricted categories.
Sexual restricted categories receives 1st view on an average of 1.57 days but scales relatively slowly on the platform.
Tobacco & Guns scale slowest w.r.t other categories on the platform.

Understanding how leakages of the restricted product categories scale through different real estate
Screenshot 2023-01-12 at 9.17.14 PM.png
Highlights
Almost all restricted categories gain maximum views from search real estate except Sexual related restricted category.
Sexual restricted categories gain maximum view share from FY feed, which is the feed present in home page of users.

Competitor insights (Outside-in)

Comp Benchmarking (On compliance norms - at Catalog Upload stage)
During Upload Flow
Both Amazon & Flipkart - Brand mapping to product is done at the initial stages of catalog upload flow.Both restrict inputting Brand Keyword for which supplier is not authorised at the catalog upload stage.
Flipkart
pasted image 0.png
Post the category selection, Brand field/attribute is collected. Non authorized brand nudges sellers to get authorisation of the brand during the catalog upload itself.
Flipkart allows description but keyword based brand infringement gets taken down during the QC process itself.
Amazon
Amazon takes Input for the brand at the first step of catalog upload stage.

Screenshot 2023-01-28 at 11.58.15 PM.png
Supplier level authorisation checks are placed. Any supplier typing to select different Brand gets validation error
pasted image 0.png
All brand infringement cases are search suppressed (essentially deactivated).
pasted image 0.png
Post Upload Compliance Checks
Scoring System:
Both Amazon and Flipkart follow 10 point scoring system for the catalogs
Screenshot 2023-01-27 at 5.47.15 PM.png
Compliance is part of this scoring system.
Non adherence to compliance results are hidden & flagged for correction.
Keyword checks are implemented, listings failing to adhere to keyword guidelines gets rejected.
(Source - Expert Call)
Automated protections (Amazon Project Zero) - Amazon uses machine learning expertise, automated protections continuously scan our stores and proactively remove suspected counterfeits. Brands provide Amazon with their logos, trademarks, and other key data about their brand, and Amazon scans over 5 billion product listing updates every day, looking for suspected counterfeits. Automated protections proactively stop 100 times more suspected counterfeit products as compared to what we reactively remove based on reports from brands.
Self Serve Removal (Amazon Project Zero) - This tool provides brands with the ability to remove counterfeit listings themselves. Previously, brands would need to report a counterfeit to Amazon, and Amazon would then investigate these reports and take action. With Project Zero, brands no longer need to contact Amazon to remove a counterfeit listing. Instead, they can do so, quickly and easily, using our new self-service tool. This provides brands with an unprecedented ability to directly control and remove listings from our store. This information also feeds into Amazon’s automated protections so they can better catch potential counterfeit listings proactively in the future.
Amazon Bots
What can trigger Amazon Bots to block your listing?
• If your listing content, images or Enhanced Brand Content includes any of the words mentioned in this sheet, Amazon bots can flag your listing. While writing content for your product, be double sure and don't include any of these words.If you include any HTML tags other than ‹br>
• If your listing content or images includes any claims to treat or cure a disease
• If your listing content or images includes any claims related to COVID-19.
• If your listing content or images provides details of availability, price, or condition
• If your listing content or images includes external contact information such as phone numbers, physical mail addresses, e-mail addresses, social media handles, or website URLS.
• If your listing content or images includes reviews, quotes, or testimonials.
• If your listing content or images includes requests for positive customer reviews.
• If your listing content or images include "FDA Cleared," "FDA approved" logos or text.
• If your listing content or images include "USDA Organic" logos or text.
• If your products are listed at a price higher than the maximum retail price (MRP) of the product determined by the manufacturer.
• If the headers of your bullet points or any of the content is in ALL CAPS
• If your listing content or images include any word that implies that it is a restricted product. For example, if you are selling a cream that has hemp and your listing copy says it is "anti-bacterial," it might trigger the bots to think that it is a pesticide product, which is restricted to sell without approval. Here is a list of restricted products. Recently we saw a seller's product getting blocked because of the words "Streaming Media Player." This is a keyword with high volume, but because of this "high volume keyword," Amazon considers it as a restricted product.
Amazon bots actively search and deactivate listings with restricted keyword usage.
https://www.aboutamazon.com/news/company-news/amazon-project-zero
https://brandservices.amazon.com/projectzero
Please include any learnings/insights we have got from past experiments (if applicable)


Want to print your doc?
This is not the way.
Try clicking the ··· in the right corner or using a keyboard shortcut (
CtrlP
) instead.