Skip to content

Heuristics model

HVF v1 A/B failed to deliver conversion impact on platform due to low scroll depth of feeds upon filter application. The primary drivers here were -
Static slotting of multiple HVFs basis historical usage
Absence of engagement features to bake in post filter conversion and viewership

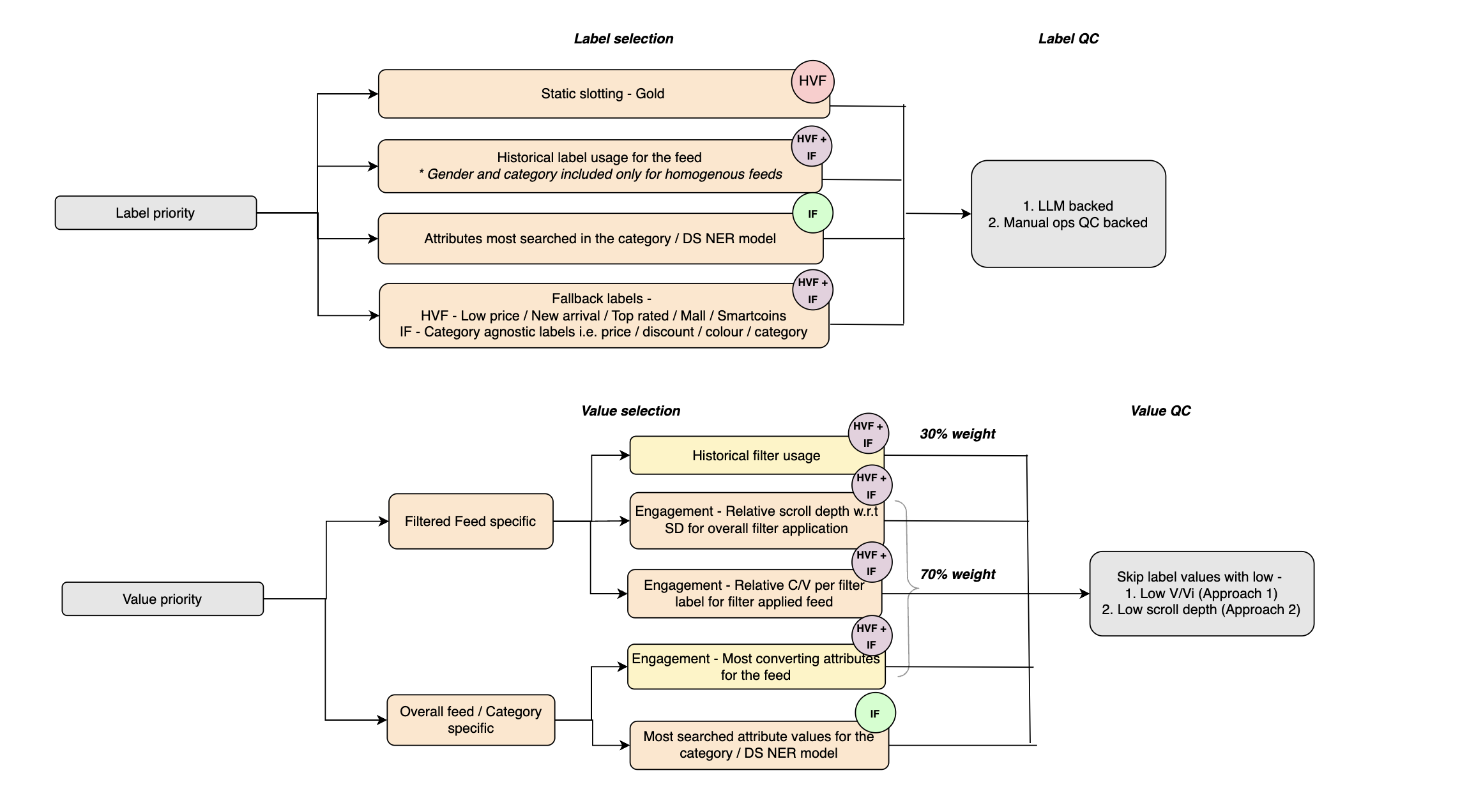
Updated approach / New features for HVF ranking -

Ranking of filter label values -
Updated features for ranking -
Usage (30% weight) : Denotes filter usage contribution for a given filter value out of all filter application for the feed
Engagement (70% weight) : Denotes C/V, O/V post filter application
Normalised C/V post filter application (30% weight) - Clicks happening on filtered feed catalogs within the same session
Normalised O/V post filter application (40% weight) - Orders happening on catalogs viewed post filter application within the same day
Fallback - Use real estate level O/V or C/V of labels surfacing in a filtered feed for cases with sparse filter interaction
eg - C/V and O/V for Black coloured catalogs within a given CLP ID / collection ID / PST
Interactions to be considered per filter label value if data is coming in from >=100 users (Includes usage and engagement levers)
Normalisation approach for O/V and C/V - Min max normalisation, i.e.
Normalised metric = (x-xmin)/(xmax - xmin)
FLV Rank = (0.3* usage contribution)+(0.3* Normalised C/V)+(0.4* Normalised conversion)
Excluding redundant filter label values -
Exclude FLVs where average scroll depth post filter application is lower by 60% or more than average scroll depth when any filter is applied on the feed
Exclude the FLVs per feed which were marked redundant by category / business inputs
Exclude size as a HVF
Category and gender to be skipped for homogenous real estates / feeds
Homogeneity definition
Step 1 - Define a feed as homogenous basis CLP / collection name or search query via LLM
The prompt should be contextual to define a feed as SSCAT specific if both Gender and category information is baked onto the name for gender specific categories (Eg - Watch vs Men’s watch)
For heterogenous classified feeds -
Check SSCAT level OC in that feed, classify feeds as homogenous if 50% or more OC is from a single SSCAT, or
Check catalogs part of the feed, If 80% or more catalogs in the feed map to 1 SSCAT, classify homogenous
Fallback HVFs -
In the case, final HVF counts getting handed over to tech <15 then -
Prioritise fallback HVFs from a mix of -
Mall / Low price / New arrival / Smartcoin / Top rated / Price filters
Positioning of filter label values per feed -
Variant 1 - Meritocratic mix of FLVs as per final rank
Variant 2 - Roll up FLV rank to their mapping labels and sort by label rank desc

Gold will be static slotted
Filter usage (30%)
Filter engagement(70%) -
C/V per filter label value - 30%
Clicks joined post filtered catalog views in the same session*
O/V per filter label value - 40%
Where filter application data is present - O/V post filter application
Sparse data -
RE O/V of top 200 catalogs surfacing post filter application - Plat to be converted to RE
Plat O/V of catalogs part of the feed
Ranking = (0.3* Normalised usage)+(0.3* Normalised C/V)+(0.4* Normalised conversion)
Normalised = (x-xmin)/(xmax - xmin)
For any filter, consider interactions data i.e. usage / CbyV / ObyV if it’s coming from >=100 users
Fallback - List of old and new fallbacks - Prioritise the ones with high ranking score
Exclusion list -
Exclude FLVs where average scroll depth post filter application is 60% or more lower than average scroll depth when any filter is applied on the respective feed
Exclude the FLVs per feed which were skipped by category / business inputs
Category and gender should not be part of homogenous real estates / feeds
Post these steps, each feed will have ~15 HVFs flowing onto tech
Final HVF sorting -
Variant 1 -
Positioning of the first 10 HVFs would be per label
Aggregate filter value level final ranking scores on to filter labels and sort from label ranking score desc
Eg - Maternity Kurtas (0.1) | Red (0.2) | Green(0.3) | Orange(0.4) | Cotton(0.01) | Grey(0.8) | Silk(0.2) | Kurtas(0.3) | Dupattas(0.8)
Category - 1.2, Fabric - 1.01, Colour - 1.5
Final sort order - Orange → Grey → Green → Red → Dupattas → Kurtas → Maternity kurtas → Silk → Cotton
Variant 2 - Basis final FLV rank


Summary :
Output -
O/V has remained static registering no lift w.r.t the old HVF model variant
V/Vi dropped by ~0.1% across all REs, Primarily attributed to filter application, i.e. V/Vi is severely impacted for test users applying filters per given RE
Input -
HVF coverage - HVFs were visible for ~99% CLP / collections VC, <10% for old model
HVF CTR - CTR / HVF application per unique feed at 4% vs previous baseline of ~1.5%. Net filter CTR jump from ~4.5 - 6%
Gold - ~2% significant jump in NMV/VI driven by 0.5% jump in orders per unique visitor
Input - Gold HVFs were displayed across ~93% CLP VC registering a CTR of 0.2%
Re-modelling considerations -
Skip filter values leading to lowered scroll depth / poor V/Vi - Top rated, Meesho Mall, Low Price, Meesho Gold, New Arrival, Smartcoins, Category specific filters(Black/Cotton/Georgette)
Incorporate conversion or engagement signals to prioritise values along with filter usage
Do away with static slotting except for Gold ​
Screenshot 2024-07-12 at 12.40.26 PM.png
Re modelling approaches -
Approach 1 - Can be made live by early next week
Skip the filter values driving poor V/Vi for a given feed
Incorporate prioritising taxonomy filter values basis conversion (O/V) from overall feed, Use highly filtered attribute as fallback where O/V rank doesn’t exist (Non taxo attributes)
<Recommended> - Would need time till end of next week
Create a unified filter ranking basis -
Historical filter usage
Browsing depth (Scroll depth for the filter value / Avg Scroll depth for filtered feed)
Engagement - Clicks / Views for the filter applied feed
User - Labels/Label Values Affinity
Identifying Labels/Label Values belonging to products that are converting the most into orders/ products being clicked & viewed the most. (For e.g., in Sarees, products with Black colour are being ordered the most across all REs, indicating Black colour is an imp HVF candidate)
Identifying Labels/Label Values being searched the most by users in their queries using DS NER model. (For e.g., majority of the head queries are about Cotton Sarees deeming Cotton as an imp HVF candidate)
Screenshot 2024-07-12 at 12.45.48 PM.png
Want to print your doc?
This is not the way.
Try clicking the ··· in the right corner or using a keyboard shortcut (
CtrlP
) instead.