Skip to content

Performance test - Estado del arte

Numeros de usuarios al día , cuanto debería soportar la plataforma , tiempos , cargas etc
Accion(Usurios)
Máximo por día
Por segundo
Usuarios esperados Dia - Segundo
Simulaciones
147
20
Diagnostico
348
20
Agendamientos
348
20
Creación de usuarios
775
20
Login
There are no rows in this table
Test Performance Plan
Search
Pagina de Inicio (carga)
Carga de imagines y servicios, numero de usuarios media 20 / segundos
Pagina de Inicio (estres)
Tiempo de respuesta pagina de Inicio usuarios deseados, numero máximo de usuarios, 200 usuarios durante 5 minutos tiempo en cola
Pagina Inicio (Prueba de sostenibilidad)
Escalamiento de la aplicacion, tantos usuarios constantes
Pagina de Inicio (peak)
Prueba de liberacion de recursos y escalabilidad
Vecindario
Vecindario Suit Login
Vecindario Suit Simulador
Carga de de servicios
Vecindario Suit Agendador
Vecindario Suit
Vecindario Suit Fiducia
Pagina de Inicio (carga)
Description
Carga de imagines y servicios, numero de usuarios media 20 / segundos
Type
Load test
Show hidden columns


Scanner de vecindario Desktop (Google)
Clear template

Screenshot from 2022-03-25 15-25-57.png
Bajo rendimiento para SEO en desktop, (Cual debería ser el rendimiento esperado?)
Renderizacion de imagenes y elementos
Tiempo de Carga de la pagina servicios externos

Scanner de vecindario Mobil

Screenshot from 2022-03-25 15-35-08.png
Bajo rendimiento para SEO en desktop, (Cual debería ser el rendimiento esperado?)
Renderizacion de imagenes y elementos (imagenes con resolucion para movil)
Tiempo de Carga de la pagina en mobil

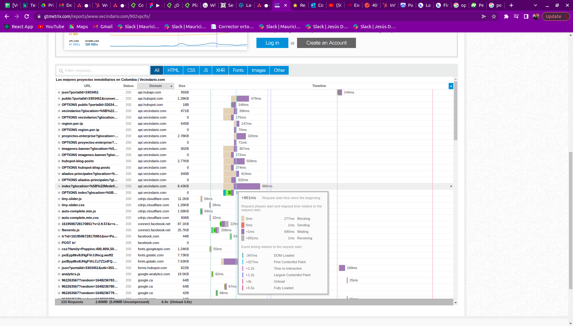
Servicios

image.png
Tiempo de espera por encima de 700 milisegundos, por revisar backend
Screenshot from 2022-03-28 06-29-51.png
Tiempo de respuesta con 10 usuarios en 1 minuto, se mantiene en 66,9 ms

Tiempo de respuesta con 50 usuarios en 1 minuto tiempo de respuesta 363,86 ms

Por revisar
Tiempo de conexion
Tiempo de recepcion
Screenshot from 2022-03-28 07-00-41.png
Screenshot from 2022-03-28 07-03-11.png
Por ultimo
te entregare una lista de los servicios con:
Tiempo de respuesta sin carga/ con carga
Numero de errores
Ruta critica


Want to print your doc?
This is not the way.
Try clicking the ··· in the right corner or using a keyboard shortcut (
CtrlP
) instead.