Skip to content

Create Material (Cycle Render)



Overview Summary:
Blender material node.png

Enable Node Wrangle in Add on (can pewview nodes working on by Ctrl Shift + node)
image.png

Create a new material called Smart material
image.png

Color Base Material (blend different colors)


Add Mix node and add upper and bottom colors differently, connect it to base color of the material node
image.png
Add gradient texture and color ramp nodes,
Ctrl T to get texture coordinate and mapping nodes
image.png
Ctrl Shift + Click on Color ramp node (connect its color node to material output nodes surface, give a preview of the output)
image.png

To customize 2 colors distribute on the mesh:


Set color ramp to constat
image.png
Swap the bar to left for mainly white color ramp
image.png
Change Rotation Y to 90, play around X value till the black color is wanted distributed on the mesh\

Plug Color on color ramp to Fac in mix
image.png

Ctrl Shift to click on BSDF node, to re-enable the BSDF node
Now the colors are on the mesh correctly (perfect split between 2 colors)
image.png

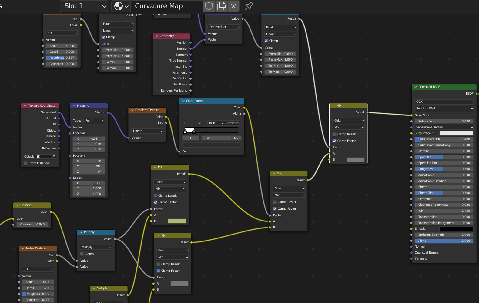
Make Curvature Map


Only work in Cycles in Render Engine, make sure on it

Create Geometry node, connect its Pointiness to Color ramp and gamma
image.png
Set the color ramp bar of half black half white (Pos about 0.5), then adjust gamma value to a wanted curvature map result

To make more advanced map,

Add noise texture with multiply node, adjust noise texture level to wanted result
image.png

Create Edge Mask


Add Vector math node (set as dot product), Bevel and geometry vector, and map range nodes. connect as follow:
(P.S. dot product is sum of 2 vectors with consine)
Reverse to Min value to 1, To max value to 0, to flip the map range
Then adjust the From min value to wanted result
image.png

Since Edge mask shouldn’t look too perfect, add map range and noise texture to bevel node
Adjust roughness, details on texture, and map range values to wanted result
image.png

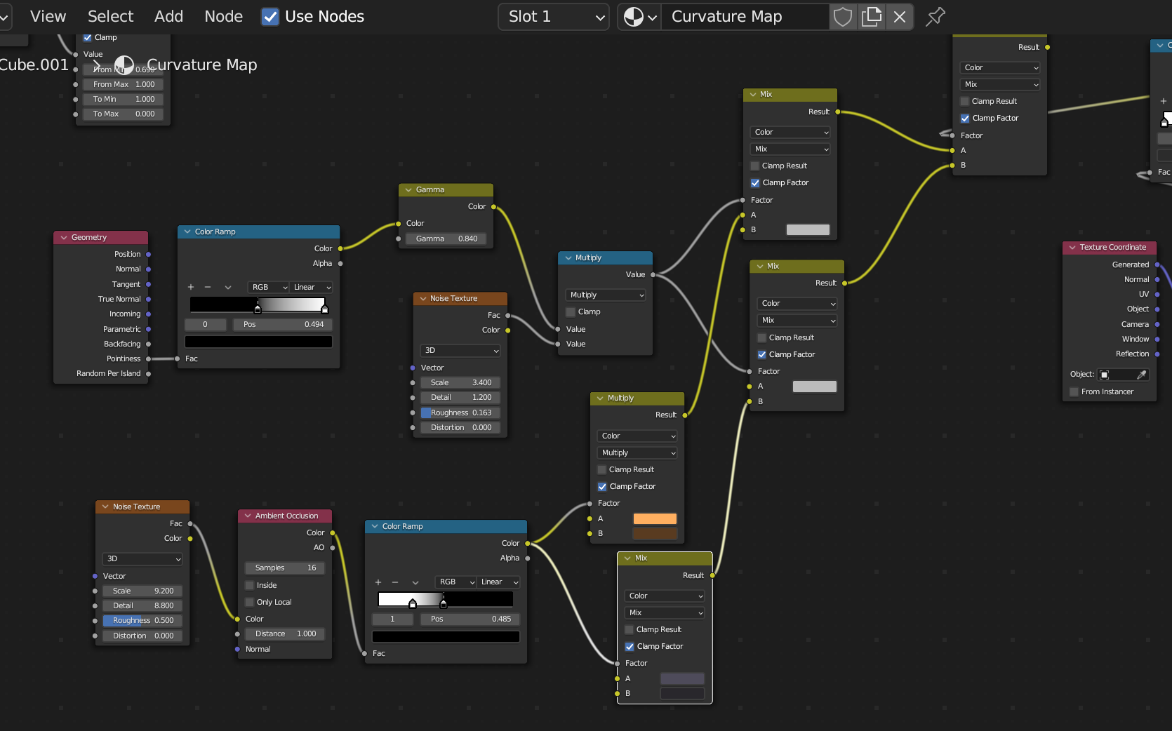
Create Ambient Occlusion Mask


Create noise texture, ambient occulusion and color ramp (flip black on R side, white on L side) nodes
image.png

Add variation to base color:


Add 2 color mix nodes to AO color ramp nodes, select same colors from original base color (yellow and grey here) and put on those 2 nodes
Set each mix node secondary color a bit darker
image.png
Connect those 2 mix nodes to orginal color base mix node
image.png

Add 2 extra mix nodes between base color mix node and curvature map multipy node, with AO mix color nodes:
image.png

Final step on base color: Add Edge ware
Add an extra mix node after 1st mix color base node, color as medium dark grey,
connect it to edge mask color ramp
image.png
f

Metallic Map creation:


Connect Edge Mask Map Range node to metaillic input of BSDF node
image.png

Roughness Map creation:


Add 2 color ramps, mix color node. 1 to factor, 1 to color 1 as follow:
image.png
Connect Edge mask map range to top color ramp. then AO map range to bottom color ramp
Set top ramp color pos to 0.4
bottom ramp: L side medium grey tint. R side light grey
(to make sure no part of mesh is completely rough or reflective)
image.png
Set the mix node color dark black
image.png
Connect to Roughness on BSDF

To modify the roughness, add noise texture, new mix and new color ramp nodes

image.png
Adjust the noise texture values and color ramp range to wanted result
image.png
Reduce the mix factor value to 0.25 for more subtle result
image.png

Add Norma/Bump Map


Add Bump node, connect its height to AO output for a bumpy dirt look
image.png
Connect bump node to Normal on BSDF, adjust strength and
image.png

Want to print your doc?
This is not the way.
Try clicking the ··· in the right corner or using a keyboard shortcut (
CtrlP
) instead.