Skip to content

BIM Adoption Process

Preparing for the adoption of BIM

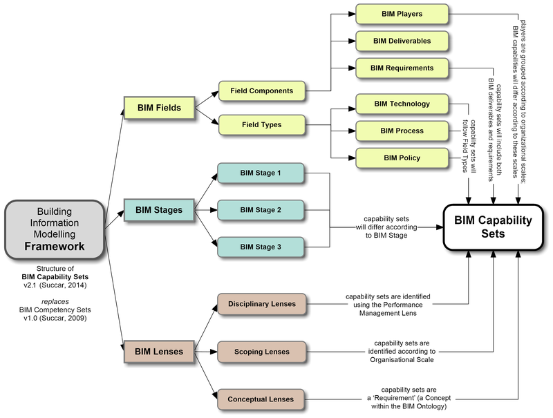
BIM Framework

It is important to understand the BIM framework prior preparing the BIM Adoption:
image.png

Preparing for the adoption of BIM Steps:

Preparing for the adoption of BIM involves several key steps and considerations. BIM, or Building Information Modeling, is a process that involves creating and managing digital representations of a building's physical and functional characteristics. It offers numerous benefits, such as improved collaboration, enhanced visualization, and increased efficiency in the construction and maintenance of buildings.
To effectively prepare for the adoption of BIM, consider the following:
Education and Training: It is essential to ensure that the team members involved in the BIM implementation have a solid understanding of the concepts and tools associated with BIM. Providing training and education on BIM software and workflows will help facilitate a smooth transition.
Establishing BIM Standards: Developing and implementing BIM standards within your organization is crucial for consistency and interoperability. These standards should define naming conventions, file organization, and data exchange protocols to ensure seamless collaboration among project stakeholders.
Infrastructure and Hardware Requirements: Assessing your current technology infrastructure and hardware capabilities is necessary to determine if any upgrades or modifications are needed. BIM software often requires robust computing power and storage capacity, so it is important to ensure that your systems can handle the demands of BIM workflows.
Collaboration and Communication: BIM relies heavily on collaboration and communication among project stakeholders. Implementing tools and processes that facilitate effective collaboration, such as cloud-based platforms and project management software, can significantly improve project outcomes.
Data Management and Integration: BIM involves the integration and management of vast amounts of data from various sources. Establishing a robust data management strategy, including data governance and security measures, will ensure the accuracy, integrity, and accessibility of project data.
Change Management: The adoption of BIM often requires a significant shift in workflows and processes. Implementing a change management strategy that includes clear communication, training, and support for team members will help minimize resistance and ensure a successful transition.
By considering these steps and addressing the associated considerations, you can effectively prepare for the adoption of BIM and maximize the benefits it offers.
image.png

Step-by-step guide to help you get started:

Preparing for the adoption of BIM (Building Information Modeling) in your office and construction projects as a senior architect involves several key steps. BIM implementation can bring about significant benefits but also requires careful planning and coordination. Here's a step-by-step guide to help you get started:

1. Understand BIM Concepts:

Ensure you have a solid understanding of BIM concepts, workflows, and terminology. If you're not already familiar, consider taking BIM training courses or attending workshops to get up to speed.

2. Build a Knowledgeable Team:

As a senior architect, assemble a team of professionals with BIM expertise. This may include BIM managers, coordinators, modelers, and experts in various BIM software platforms.

3. Assess Your Current Workflow:

Evaluate your current design and construction workflows to identify areas where BIM can provide value. Consider the specific challenges and pain points your office faces, such as coordination issues, errors, or inefficiencies.

4. Develop a BIM Strategy:

Create a clear BIM strategy and implementation plan for your office. Define your goals, objectives, and expected outcomes from adopting BIM. Consider factors like improved collaboration, reduced rework, and enhanced project visualization.

5. Choose the Right BIM Software:

Select the BIM software platform that aligns with your office's needs and project types. Popular options include Autodesk Revit, ArchiCAD, or Bentley Systems' offerings. Ensure that your team is trained in the chosen software.

6. Establish BIM Standards:

Develop standardized BIM templates, workflows, and protocols for your office. These standards should cover modeling guidelines, naming conventions, file organization, and information exchange.

7. Invest in Hardware and Infrastructure:

Ensure your office has the necessary hardware and IT infrastructure to support BIM workflows. This may include high-performance workstations, adequate storage, and a reliable network.

8. Pilot Projects:

Start with pilot projects to gradually introduce BIM into your workflow. Choose projects that align with your office's capabilities and complexity. The pilot phase allows you to identify and address any challenges early.

9. BIM Training:

Provide comprehensive BIM training for your team. Training should cover both software skills and BIM methodologies. Consider bringing in external trainers or consultants if needed.

10. Collaboration and Coordination:

Emphasize the importance of collaboration and coordination among team members. BIM encourages interdisciplinary collaboration, so ensure your team can work effectively across disciplines.

11. Implement BIM in Projects:

As you gain confidence with BIM, gradually expand its use to more projects within your office. Monitor the progress and assess the impact on project efficiency, accuracy, and client satisfaction.

12. Continuous Improvement:

Encourage a culture of continuous improvement. Collect feedback from team members and clients to identify areas where BIM can be further optimized. Adapt your BIM standards and workflows accordingly.

13. Quality Control:

Establish quality control processes to ensure the accuracy and reliability of BIM models. Regularly review and audit BIM models to identify and rectify errors.

14. Stay Informed:

Keep up to date with the latest developments in BIM, software updates, and industry best practices. Attend BIM conferences, webinars, and forums to stay informed.

15. Evaluate ROI:

Continually assess the return on investment (ROI) of BIM adoption in your office. Compare project outcomes and efficiency metrics to pre-BIM projects to measure its impact.

16. Share Success Stories:

Highlight successful BIM projects within your office and showcase them to clients and stakeholders. Demonstrating the benefits of BIM can help secure future projects.
By following these steps and taking a methodical approach to BIM adoption, you can effectively integrate BIM into your office's workflow, improve project outcomes, and stay competitive in the evolving design and construction industry



Want to print your doc?
This is not the way.
Try clicking the ··· in the right corner or using a keyboard shortcut (
CtrlP
) instead.